... the user friendly GPS tool


Thread Rating:
  • 0 Vote(s) - 0 Average
  • 1
  • 2
  • 3
  • 4
  • 5
Langsam, aber es geht voran
#1
Viel zu viele Dinge halten mich immer davon ab, mehr für den Routenservice zu tun... aber gerade ist mir etwas gelungen:

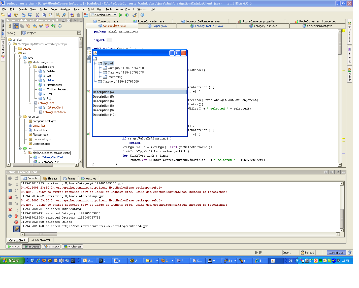
Ein (primitiver) Client hat Daten vom Server abgeholt. Klingt nicht toll, aber seht selbst im angehängten Screenshot oder probiert es aus unter

http://www.routeconverter.de/catalog/categories/.gpx

Wenn Euch RESTful WebService etwas sagt und ich keine Fehler gemacht habe, dann könnt ihr ab sofort durch meine (Test-) Daten browsen.


Attached Files Thumbnail(s)
   
--
Christian
Reply
#2
Hallo Christian,
ich muss gestehen, RESTful WebService sagt mir nichts und der Aufruf Deines Links half mir nicht weiter da ich, nach meiner Meinung, auf einer Seite lande die ein Buch zum Verkauf anbietet. Klicke ich auf den Link http://www.routeconverter.de/catalog/categories/.gpx erscheint eine Seite mit folgendem Inhalt:

unknown 2007-10-26T16:01:49Z 1 2 3 11 12 13 14 15 16 17 18 19 20 21 22 23 31 32 33 34 35 36 37 38 39 40 41 42 43 51 52 53 54 55 56 57 58 59 60 61 62 63 64 65 66 67 68 69 70 71 72 73 74 75 76 77 78 79 80 81 82 83 84 93 94 95 96 97 98 99 100 101 102 104 114 117 118 120 128 129 130 132 133 134 135 136 137 139 141 147 148 149 151 152 153 154 155 156 157 159 169 170 171 173 174 175 176 177 178 179 181 188 189 190 191 192 193 194 195 196 197 199 209 210 211 213 214 215 216 217 218

Was mache ich falsch? Vielleicht findest Du Zeit um ein wenig Erklärung dazu zu schreiben.

Herzliche Grüsse
Franz
Reply
#3
franz Wrote:ich muss gestehen, RESTful WebService sagt mir nichts und der Aufruf Deines Links half mir nicht weiter da ich, nach meiner Meinung, auf einer Seite lande die ein Buch zum Verkauf anbietet.

Hallo Franz,

das Buch beschreibt RESTful Webservices. Die Idee dahinter ist ganz grob, die Möglichkeiten von HTTP auszunutzen und keine neuen Protokolle zu erfinden. D.h. obwohl der RouteConverter eines Tages vielleicht mit dem Service redet, kannst auch Du das mitlesen und z.B. darauf verlinken.

franz Wrote:Klicke ich auf den Link [..] erscheint eine Seite mit folgendem Inhalt:

[..]

Was mache ich falsch? Vielleicht findest Du Zeit um ein wenig Erklärung dazu zu schreiben.

Du benutzt den falschen Browser :-) Höchstwahrscheinlich den Internet Explorer, oder?

Aber im Ernst: Was Du bekommst ist ein XML-Dokument (genauer gesagt GPX), das Dein Browser nicht schön darstellt. Beim Firefox sieht das schicker aus - siehe angehängten Screenshot. Wenn Du "Seitenquelltext anzeigen" aufrufst, ist darin u.a. folgendes enthalten:

<?xml version="1.0" encoding="UTF-8" standalone="no" ?>
<?xml-stylesheet type="text/css" href="/css/catalog.css"?>
<gpx version="1.1" creator="RouteConverter Catalog Server"
xmlns="http://www.topografix.com/GPX/1/1"
xmlns:xsi="http://www.w3.org/2001/XMLSchema-instance"
xsi:schemaLocation="http://www.topografix.com/GPX/1/1 http://www.topografix.com/GPX/1/1/gpx.xsd">
<metadata>
<name></name>
<author>
<name>unknown</name>
<link href="http://www.routeconverter.de/catalog/users/unknown.gpx"></link>
</author>

<time>2007-10-26T16:01:49Z</time>
<keywords></keywords>
<link href="http://www.routeconverter.de/catalog/categories/Upload.gpx"></link>
</metadata>
<rte>
<name>218</name>
<link href="http://www.routeconverter.de/catalog/routes/218.gpx"></link>
</rte>
</gpx>

Sofern ich da nichts falsch gemacht habe, ist das gültiges GPX, d.h. die meisten GPS-Programme sollten das lesen können.

Was drin steht ist im Wesentlichen, daß hier weitere Links zu Kategorien http://www.routeconverter.de/catalog/cat...Upload.gpx und zu Routen in dieser Kategorie http://www.routeconverter.de/catalog/routes/218.gpx sowie den Besitzer dieser Kategorie http://www.routeconverter.de/catalog/users/unknown.gpx verfolgt werden können.

Wenn man das tut landet man wieder bei GPX-Dokumenten und/oder bei den eigentlichen Routen. Und so erschließt sich der gesamte Datenbestand des Servers. Für Mensch und Maschine. Im Screenshot sieht man ja ein kleines Programm, das den Kategoriebaum darstellt


Attached Files Thumbnail(s)
   
--
Christian
Reply
#4
Hallo Christian,

danke für Deine Erklärung. Ein klein wenig verstehe ich es jetzt besser und es mir gelungen die von Dir angegebene Seite darzustellen.
Aber ich muss gestehen, als absoluter Laie auf diesem Gebiet klingt es für mich nach wie vor sehr kompliziert.

Erinnerst Du Dich an meine Mail in der ich Dir vorschlug "einfach" eine Laufwerksverbindung zu benutzen. Da ich zahlendes Mitglied bei
GMX bin und mir dadurch das GMX-Mediacenter zur Verfügung steht habe ich diese Idee für mich realisiert.
Bei GMX kann man ein Tool laden das es ermöglicht auf das Mediacenter als Laufwerk zuzugreifen

[Image: explorer.jpg]

Auf dieses Laufwerk habe ich mir Routen geladen auf die ich auch von anderer Stelle zugreifen möchte. Danach ist es nur noch nötig
in Deinem Routeconverter auf das entsprechende Laufwerk zu wechseln und schon kann ich durch die Routen zappen
als wären sie auf meiner lokalen Festplatte.

[Image: converter.jpg]

Mir ist klar, dass dies keine wirkliche Lösung darstellt. Ich dachte nur, es könnte vielleicht Anlass sein, Dir über
Deine Lösung Gedanken aus einem anderen Sichtwinkel zu machen.

Herzlichen Gruss
Franz
Reply
#5
franz Wrote:Aber ich muss gestehen, als absoluter Laie auf diesem Gebiet klingt es für mich nach wie vor sehr kompliziert.

Eigentlich ist es ganz einfach: Eine Benutzungsoberfläche (also Website) läßt sich dazu recht schnell zaubern.

franz Wrote:Erinnerst Du Dich an meine Mail in der ich Dir vorschlug "einfach" eine Laufwerksverbindung zu benutzen.

Das ist jedoch technisch sehr aufwändig - sowohl SMB als auch WebDAV sind da wie ich aus Projekten gelernt
habe nicht ohne Tücken - und funktioniert nur unter Windows. In die Richtung kann ich schon aus Zeitgründen
nicht gehen.

franz Wrote:Mir ist klar, dass dies keine wirkliche Lösung darstellt. Ich dachte nur, es könnte vielleicht Anlass sein, Dir über
Deine Lösung Gedanken aus einem anderen Sichtwinkel zu machen.

Vielen Dank für den Denkanstoß. Dein Ansatz hat den Vorteil einer einfachen Integration in Windows. Ich habe
gerade mal versucht, den Internet Explorer die o.a. Adresse als Web-Ordner öffnen zu lassen und fühlte mich
recht schnell an die Probleme mit dem eigenwilligen WebDAV-Client vom Internet Explorer erinnert:

[08/Jan/2008 10:12:07] "OPTIONS / HTTP/1.1" 404 2074
[08/Jan/2008 10:12:08] "OPTIONS /catalog/categories HTTP/1.1" 301 0
[08/Jan/2008 10:12:27] "OPTIONS /catalog/categories/ HTTP/1.1" 404 1694
[08/Jan/2008 10:12:27] "GET /_vti_inf.html HTTP/1.1" 404 2109
Traceback (most recent call last):
File "C:\Python25\lib\site-packages\django\core\servers\basehttp.py", line 278
, in run
self.result = application(self.environ, self.start_response)
File "C:\Python25\lib\site-packages\django\core\servers\basehttp.py", line 620
, in __call__
return self.application(environ, start_response)
File "C:\Python25\lib\site-packages\django\core\handlers\wsgi.py", line 205, i
n __call__
response = self.get_response(request)
File "C:\Python25\lib\site-packages\django\core\handlers\base.py", line 63, in
get_response
response = middleware_method(request)
File "C:\Python25\lib\site-packages\django\middleware\common.py", line 47, in
process_request
raise RuntimeError, "You called this URL via POST, but the URL doesn't end i
n a slash and you have APPEND_SLASH set. Django can't redirect to the slash URL
while maintaining POST data. Change your form to point to %s%s (note the trailin
g slash), or set APPEND_SLASH=False in your Django settings." % (new_url[0], new
_url[1])
RuntimeError: You called this URL via POST, but the URL doesn't end in a slash a
nd you have APPEND_SLASH set. Django can't redirect to the slash URL while maint
aining POST data. Change your form to point to localhost:8000/_vti_bin/shtml.exe
/_vti_rpc/ (note the trailing slash), or set APPEND_SLASH=False in your Django settings.

Bei meinem Ansatz sehe ich den Vorteil, daß über die reine Dateiablage hinaus - die kannst Du ja
jetzt schon realisieren - auch Meta-Daten über die Routen und eine Kategorisierung möglich
werden. Später vielleicht Bewertungen, Empfehlungen usw.

Wart mal die erste Integration in RouteConverter ab, vielleicht wird's dann klarer.
--
Christian
Reply
#6
franz Wrote:Auf dieses Laufwerk habe ich mir Routen geladen auf die ich auch von anderer Stelle zugreifen möchte. Danach ist es nur noch nötig
in Deinem Routeconverter auf das entsprechende Laufwerk zu wechseln und schon kann ich durch die Routen zappen
als wären sie auf meiner lokalen Festplatte.

Hallo Franz,

hast Du Dir die aktuellen Vorabversionen mal angeschaut?
--
Christian
Reply
#7
Hallo Christian,
was meinst Du mit "aktueller Vorabversion"? Ich habe mir auf der Download Seite die Verion "RouteConverterJava5.jar (2345 KByte)" heruntergeladen finde aber keinen Erweiterung bzgl. Dateien aus dem Web.

Gruss Franz
Reply
#8
franz Wrote:was meinst Du mit "aktueller Vorabversion"? Ich habe mir auf der Download Seite die Verion "RouteConverterJava5.jar (2345 KByte)" heruntergeladen finde aber keinen Erweiterung bzgl. Dateien aus dem Web.

Hallo Franz,

uups, dies ist ja ein ganz anderer Thread. Gleich nebenan habe ich URLs veröffentlicht.

Downloads:
* Java 6 Windows
* Linux
* Mac
--
Christian
Reply
#9
Hallo Christian,

ich kann nur sagen: S A G E N H A F T !!!

Echtes Komliment. Alles schön übersichtlich. Man weiss sofort welcher Button welchen Zweck hat. Klar, dass ich gleich einen neuen Bereich (natürlich Bayern) unter Deutschland angelegt, und eine Route hochgeladen habe. Alles hat bestens funktioniert. Jetzt bleibt nur zu hoffen, dass viele dieses Angebot annehmen.

Nochmal... ganz tolle Arbeit!

Übrigens kann ich Deine Bemerkung bzgl. BCR-Daten im Internet an anderer Stelle hier im Forum bestätigen. Ih wollte versuchen testweise einen Link zu setzen aber alles was ich gefunden habe ist im ZIP-Format. Gibt es keine Möglichkeit, Serverseitig auszupacken?

Allerdings grummelt mir bei der Link-Sache ein wenig der Magen. Wer will bei Links noch überprüfen ob es sich um Datenklau handelt oder nicht?

An anderer Stelle habe ich hier im Forum noch gefunden, dass es auf Grund des persönlichen Schutzes manchmal sinvoll wäre den ersten und letzen Punkt zu löschen. Vielleicht könnte das Programm diesen Punkt vor dem Hochladen abfragen. Sicher, Deine Software macht einem das Löschen von Punkten sehr einfach aber im Eifer des Gefechtes wird es dann doch immer wieder vergessen.

Gruss Franz
Reply
#10
franz Wrote:ich kann nur sagen: S A G E N H A F T !!!

Danke, danke. Leider hat das gleich den Server umgebracht, seit Freitag lief leider nichts mehr auf der ganzen Domain. Sorry.

franz Wrote:Echtes Komliment. Alles schön übersichtlich. Man weiss sofort welcher Button welchen Zweck hat. Klar, dass ich gleich einen neuen Bereich (natürlich Bayern) unter Deutschland angelegt, und eine Route hochgeladen habe. Alles hat bestens funktioniert. Jetzt bleibt nur zu hoffen, dass viele dieses Angebot annehmen.

Ein guter Anfangsbestand wäre ein Anfang. Ich verspreche, dann schnell nachzubessern bei Problemen oder wenn es etwas zu verbessen gibt.

franz Wrote:Übrigens kann ich Deine Bemerkung bzgl. BCR-Daten im Internet an anderer Stelle hier im Forum bestätigen. Ih wollte versuchen testweise einen Link zu setzen aber alles was ich gefunden habe ist im ZIP-Format. Gibt es keine Möglichkeit, Serverseitig auszupacken?

Ja. Alternativ auch im Client. Java kann standardmäßig mit ZIP umgehen. Bei gepackten Google Earth-Dateien (kmz) habe ich das schon genutzt.

franz Wrote:Allerdings grummelt mir bei der Link-Sache ein wenig der Magen. Wer will bei Links noch überprüfen ob es sich um Datenklau handelt oder nicht?

Die Benutzer?

franz Wrote:An anderer Stelle habe ich hier im Forum noch gefunden, dass es auf Grund des persönlichen Schutzes manchmal sinvoll wäre den ersten und letzen Punkt zu löschen. Vielleicht könnte das Programm diesen Punkt vor dem Hochladen abfragen.

Das hatte ich geplant. Leider speichert RouteConverter derzeit noch nicht alle Formate wieder so, wie sie waren, wenn das Quell- und Zielformat gleich sind. Die Konverter-Herkunft...
--
Christian
Reply


Forum Jump:


Users browsing this thread: 1 Guest(s)